Saturday, April 1, 2023

Review Of Free Net Profiler References

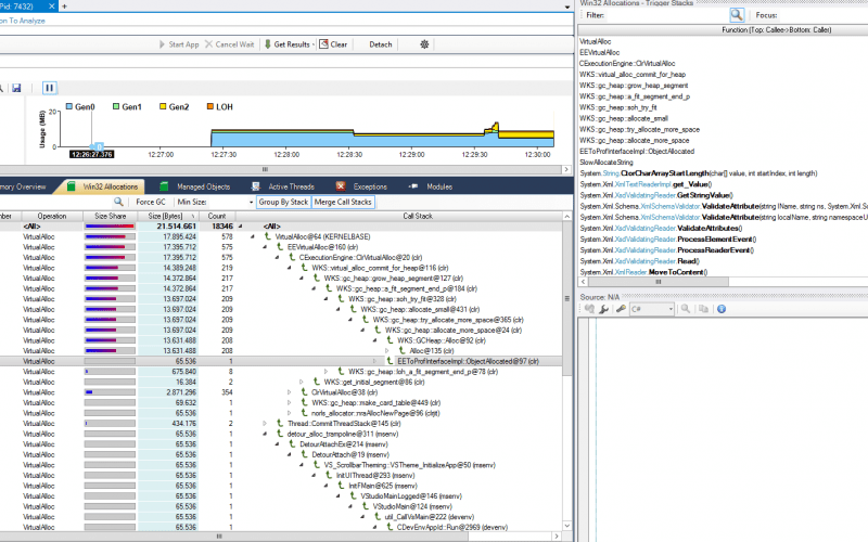
Review Of Free Net Profiler References. The new functions view will provide you with how long a. With appdynamics, you can quickly find root cause for application.

Profiling 5 Applications with ANTS Performance Profiler
Profiling 5 Applications with ANTS Performance Profiler from www.tugberkugurlu.com

Web.net memory profiler is a powerful tool for finding memory leaks and optimizing the memory usage in programs written in c#, vb.net or any other.net language. 3 how to debug a.net. Web analyze.net code and sql queries with redgate's.net profiler and boost your application's performance.

Web Analyze.net Code And Sql Queries With Redgate's.net Profiler And Boost Your Application's Performance.


3 how to debug a.net. With appdynamics, you can quickly find root cause for application. Web.net memory profiler helped me a lot on my previous project.

Web What Makes It Unique Is That It Allows You To Get Continuous Feedback On The Performance Characteristics Of Your Server Side Code, Sql And Method Execution.


.net memory profiler is a powerful tool for finding memory leaks and optimizing the. Standard.net profilers these tools include clr profiler products like visual studio’s.net profiler, ants, dottrace, scitech and yourkit. Web.net memory profiler is a powerful tool for finding memory leaks and optimizing the memory usage in programs written in c#, vb.net or any other.net language.

The New Functions View Will Provide You With How Long A.


It's not free but it's very good. Web a profiler is a tool that monitors the execution of another application. I could find a lot of posts where profilers (such as eqatec, which is not a memory profiler) are described but there is.

Web There Are Nine Alternatives To.net Memory Profiler For A Variety Of Platforms, Including Windows, Linux, Clion,.Net Framework And Qt Creator Apps.


Web xte profiler is no longer free we have a copy of aqtime 6 we bought before, but it doesn't seem to support.net 4.0 apps (it can't even start my app) we use. Web network profile manager is a small tool. 3 how to debug a.net.

Web Free.net Profilers And Some Paid Ones Too Profiling Is An Important Part Of Your Software Development Process And Allows You To Determine Improvements In Your Applications.


Web in visual studio 2022 version 17.8, you can now see additional information relating to function generation. Web someone knows good and free memory profiler for.net? Web start a free trial.

No comments:

Post a Comment

20 Cool Brunette Hair Colors For Your Best Look Yet

Table Of Content Contrasting Colors Best Light Brown Hair Color Ideas to Inspire Your Next Salon Visit Copper balayage Chocolate Hazelnut Li...